
RocketMQ 生产者
前 言
大家好,我是三此君,一个在自我救赎之路上的非典型程序员。
“一张图”系列旨在通过“一张图”系统性的解析一个板块的知识点:
- 三此君向来不喜欢零零散散的知识点,通过一张图将零散的知识点连接起来,能够让我们对一个板块有更深入、更系统的理解。
- 同时本系列尽可能的精炼,希望能够让大家花 20%的时间,快速理解这个板块下 80% 的内容。
本文是“一张图”系列的第一个板块:一张图解析 RocketMQ。
- 为了叙述的方便,绘图的时候将整个系列分为许多小的模块,讲解的时候也是按照模块循序渐进的。一张图解析 RocketMQ 原图
- 一张图解析 RocketMQ 是会深入到源码层面,但是文中不会粘贴源码。三此君在看源码的时候写了很多备注,可以降低大家看源码的难度,需要的同学自行到三此君的仓库中 Fork:rocketmq release-4.3.0

本文是“一张图解析 RocketMQ”第2 篇,对 RocketMQ 不了解的同学可以先看看三此君的 RocketMQ 概述。在了解了 RocketMQ 的整体架构之后,我们来深入的分析下生产者消息发送的设计与实现。本文从一个生产者示例开始,以两行代码为切入点,逐步剖析生产者启动流程、同步消息发送流程、RocketMQ 的通信机制,最后简单过一下异步消息发送流程。
生产者示例
消息分为同步消息、异步消息和单向消息,简单来说:
- 同步消息:消息发送之后会等待 Broker 响应,并把响应结果传递给业务线程,整个过程业务线程在等待。
- 异步消息:调用异步发送 API,Producer 把消息发送请求放进线程池就返回。逻辑处理,网络请求都在线程池中进行,等结果处理好之后回调业务定义好的回调函数。
- 单向消息:只负责发送消息,不管发送结果。
我们先来回顾下同步消息发送的例子:
| |
- 首先,实例化一个生产者
producer,并告诉它 NameServer 的地址,这样生产者才能从 NameServer 获取路由信息。 - 然后
producer得做一些初始化(这是很关键的步骤),它要和 NameServer 通信,要先初始化通信模块等。 producer已经准备好了,那得准备好要发的内容,把 “Hello World” 发送到 Topic1。- 内容准备好,那
producer就可以把消息发送出去了。producer怎么知道 Broker 地址呢?他会去 NameServer 获取路由信息,得到 Broker 的地址是 localhost:10909,然后通过网络通信将消息发送给 Broker。 - 生产者发送的消息通过网络传输给 Broker,Broker 需要对消息按照一定的结构进行存储。存储完成之后,把存储结果告知生产者。
其中有两个关键的地方:producer.start() 及 producer.send(),也就是生产者初始化及消息发送。我们以这两行代码为切入点,看看 RocketMQ Producer 的设计与实现。
Tips:因为本文是RocketMQ 设计与实现分析,虽然不会粘贴任何源码,但是图文中会有大量的类名和方法名,看的时候不必执着于这些陌生的类名和方法名,三此君会解释这些类和方法的用途。
生产者启动
我们实例化一个生产者 DefaultMQProducer,并调用 DefaultMQProducer.start() 方法进行初始化:

启动流程比较长,其实最重要的就是初始化了通信模块,并启动了多个定时任务,这些在后面的消息发送过程中都会用到:
- 检查配置是否合法:生产者组名是否为空、是否满足命名规则、长度是否满足等。
- 启动通信模块服务 Netty RemotingClient:RemotingClient 是一个接口,底层使用的通讯框架是Netty,提供了实现类 NettyRemotingClient,RemotingClient 在初始化的时候实例化 Bootstrap,方便后续用来创建 SocketChannel;后文会介绍 RocketMQ 的通信机制,大家稍安勿躁。
- 启动 5 个后台定时任务:定时更新 NameServerAddr 信息,定时更新 topic 的路由信息,定时向 Broker 发送心跳及清理下线的 Broker,定时持久化 Consumer 的 Offset 信息,定时调整线程池; 生产者每 30s 会从某台 NameServer 获取 Topic 和 Broker 的映射关系(路由信息)存在本地内存中,如果发现新的 Broker 就会和其建立长连接,每 30s 会发送心跳至 Broker 维护连接。
Tips:生产者为什么要启动消息拉取服务?重平衡服务是什么?简单来说,这两个服务都是用于消费者的,这里我们暂且不理会。消息拉取服务 pullMessageService 是从 Broker 拉取消息的服务 ,重平衡服务 rebalanceService 用于消费者的负载均衡,负责分配消费者可消费的消息队列。
同步发送
总体上讲,消息发送可以划分为三个层级:
- 业务层:准备需要发送的消息。
- 消息处理层:获取业务发送的 Message,经过一系列的参数检查、消息发送准备、参数包装等操作。
- 通信层:基于 Netty 封装的一个网络通信服务,将消息发送给 Broker。

我们通过前面的示例来看整个同步消息发送的处理流程,整个过程我们的主要目标就是把消息发送到 Broker:
第一步:业务层构建待发送消息
Message msg = new Message("Topic1","Tag", "Key", "Hello world".getBytes("UTF-8"));第二步:然后我们调用
producer.send(msg)发送消息,可是 producer 怎么知道发给谁呢?消息本身又需要经过哪些处理呢?我们进入调用链直到 sendDefaultImpl检查消息是否为空,消息的 Topic 的名字是否为空或者是否符合规范,消息体大小是否符合要求,最大值为4MB,可以通过 maxMessageSize 进行设置。
执行 tryToFindTopicPublishInfo() 方法:获取 Topic 路由信息,如果不存在则抛出异常。如果本地缓存没有路由信息,就通过Namesrv 获取路由信息,更新到本地。消息构建的时候我们指定了消息所属 Topic,根据 Topic 路由信息我们可以找到对应的 Broker。
Tips:从 NameServer 获取的路由信息 TopicRouteData 会包含指定 Topic 的 topicQueueTable、brokerAddrTable,如果获取不到路由信息会使用默认的 topic 名称 “TBW102” 去获取路由信息。
TBW102 就是接受自动创建主题的, Broker 启动会把这个默认主题登记到 NameServer,这样当 Producer 发送新 Topic 的消息时候就得知哪个 Broker 可以自动创建主题,然后发往那个 Broker。 Broker 接受到这个消息的时候发现没找到对应的主题,但是它接受创建新主题,这样就会创建对应的 Topic 路由信息。
计算消息发送的重试次数,同步重试和异步重试的执行方式是不同的。在同步发送情况下如果发送失败会默认重投两次(默认retryTimesWhenSendFailed = 2),并且不会选择上次失败的 Broker,会向其他 Broker 投递。
执行队列选择方法 selectOneMessageQueue()。根据 lastBrokerName(上次发送消息失败的 Broker 的名字)和 Topic 路由选一个 MessageQueue。 首次发送 lastBrokerName 为 null,采用轮询策略选择一个 MessageQueue。如果上次发送失败,也是采用轮询策略选择一个 MessageQueue,但是会跳过属于上次发送失败 Broker 的 MessageQueue,也就是换一个 Broker 发送。
Tips:选择一个 MessageQueue,什么是 MessageQueue 呢?这和 Broker 的存储结构相关,我们会在存储部分详细介绍,这里先说结论,每个 Topic 默认会有 4 个 MessageQueue,每个 MessageQueue 有不同的 queueId(0-3)。
我们也可以通过sendLatencyFaultEnable 来设置是否总是发送到延迟级别较低的Broker,默认值为False,我么这里就不展开讨论了。
执行 sendKernelImpl() 方法。
第三步:sendDefaultImpl 做了一系列逻辑处理,我们已经得到了待发送的 BrokerName,而我们的目标是把消息发送到 Broker。sendKernelImpl 方法是发送消息的核心方法,主要用于准备通信层的入参(比如Broker地址、请求体等),将请求传递给通信层。
根据 MessageQueue.brokerName 获取 Broker IP 地址,给message添加全局唯一 ID。
Tips:sendKernelImpl 也有很多的逻辑处理,我们暂时先略过这里的压缩、事务消息、钩子函数、重试消息:
对大于4k的普通消息进行压缩,并设置消息的系统标记为MessageSysFlag.COMPRESSED_FLAG。
如果是事务Prepared消息,则设置消息的系统标记为MessageSysFlag.TRANSACTION_PREPARED_TYPE
如果注册了消息发送钩子函数,则执行消息发送之前的增强逻辑,通过DefaultMQProducerImpl#registerSendMessageHook注册钩子处理类,并且可以注册多个。
构建发送消息请求头:生产者组、主题名称、默认创建主题Key、该主题在单个Broker默认队列数、队列ID(队列序号)、消息系统标记(MessageSysFlag)、消息发送时间、消息标记、消息扩展属性、消息重试次数、是否是批量消息等
处理重试消息。
调用 MQClientAPIImpl.sendMessage(),首先构建一个远程请求 RemotingCommand,根据发送类型(同步或异步)调用不同的通信层实现方法。我们这里是同步消息,则调用
RemotingClient.invokeSync()。处理返回结果,将通信层返回的结果封装成 SendResult 对象返回给业务层。
第四步:RemotingClient 是基于 Netty 实现的,熟悉 Netty 的同学已经大概知道后面的流程,不熟系的同学也没有关系,这里先混个眼熟,下面我们会对 Netty 做简单的介绍。
- RemotingClient.invokeSync() 先是通过 Broker Addr 获取或者创建 Netty Channel。先从 channelTables Map 本地缓存中,以Broker Addr 为 key 获取 Channel,没有获取到则通过 Netty Bootstrap.connect( Broker Addr) 创建 Channel,并放入缓存。
- 然后生成<opaque, ResponseFuture>的键值对放入 responseTable 缓存中,结果返回的时候根据 opaque 从缓存中获取结果。
- 调用 channel.writeAndFlush() 将消息通过网络传输给指定 Broker。这里是 Netty 框架的 API,已经不在 RocketMQ 范畴。
- 调用 ResponseFuture.waitResponse() 方法,直到 Netty 接收 Broker的返回结果。其实就是执行 countDownLatch.await()。
第五步:结果处理及返回。
- Broker 处理结果返回,Netty 产生可读事件,由 Channelhandler 处理可读事件,这里是 NettyClientHandler.channelRead0()接收写入数据,处理可读事件。
- 然后处理返回结果,从 responseTable 取出 ResponseFuture,并执行 responseFuture.putResponse()。实际上就只执行 countDownLatch.countDown() 唤醒第四步中等待的调用线程,返回 Broker 的处理结果 RemotingCommand。
- 结果层层返回,直到 MQClientAPIImpl.sendMessageSync() 出手了,这里调用 MQClientAPIImpl.processSendResponse() 处理返回结果,封装成 SendResult 对象返回给业务层。
到这里,生产者已经将消息发送到指定的 Broker 了,其中包括了消息的层层校验及封装;还有很重要的是如何选择一个 MessageQueue 进行发送(重试),重试是保证消息发送可靠的关键步骤;最后通过 Netty 将请求发送给 Broker。我们先不管 Broker 收到请求如何处理,但是要明白消息如何送到 Broker 进行存储,需要对 Netty 有简单的理解。
通信机制
Netty 介绍
Netty 有很多概念,等介绍完概念大家都困了,我们就不过多介绍了,直接来看看 Netty 的基础流程,能够帮助我们更好的理解 RocketMQ 即可。

- Netty 服务端启动初始化两个线程组 BossGroup & WorkerGroup,分别用于处理客户端连接及网络读写。
- Netty 客户端启动初始化一个线程组, 用于处理请求及返回结果。
- 客户端 connect 到 Netty 服务端,创建用于 传输数据的 Channel。
- Netty 服务端的 BossGroup 处理客户端的连接请求,然后把剩下的工作交给 WorkerGroup。
- 连接建立好了,客户端就可以利用这个连接发送数据给 Netty 服务端。
- Netty WorkerGroup 中的线程使用 Pipeline(包含多个处理器 Handler) 对数据进行处理。
- Netty 服务端的处理完请求后,返回结果也经过 Pipeline 处理。
- Netty 服务端通过 Channel 将数据返回给客户端。
- 客户端通过 Channel 接收到数据,也经过 Pipeline 进行处理。
Netty 示例
我们先用 Netty 实现一个简单的 服务端/客户端 通信示例,我们是这样使用的,那 RocketMQ 基于 Netty 的通信也应该是这样使用的,不过是在这个基础上封装了一层。主要关注以下几个点:服务端什么时候初始化的,服务端实现的 Handler 做了什么事?客户端什么时候初始化的,客户端实现的 Handler 做了什么事?
Netty 服务端初始化:初始化的代码很关键,我们要从源码上理解 RocketMQ 的通信机制,那肯定会看到类似的代码。根据上面的流程来看,首先是实例化 bossGroup 和 workerGroup,然后初始化 Channel,从代码可以看出我们是在 Pipeline 中添加了自己实现的 Handler,这个 Handler 就是业务自己的逻辑了,那 RocketMQ 要处理数据应该也需要实现相应的 Handler。
| |
实现自定义的服务端处理器 Handler:自定义的 Handler 需要实现 Netty 定义的 HandlerAdapter,当有可读事件时就会调用这里的 channelRead() 方法。等下我们看 RocketMQ 通信机制的时候留意RocketMQ 自定义了哪些 Handler,这些 Handler 有做了什么事。
| |
Netty 客户端初始化:Netty 客户端,在 RocketMQ 中对应了 Producer/Consumer。在 Producer 启动中有一步是启动通信模块服务,其实就是初始化 Netty 客户端。客户端也需要先实例化一个 NioEventLoopGroup,然后将自定义的 handler 添加到 Pipeline,还有很重要的一步是我们需要 connect 连接到 Netty 服务端。
| |
实现自定义的客户端处理器 Handler:客户端处理器也继承自 Netty 定义的 HandlerAdapter,当 Channel 变得可读的时候(服务端数据返回)会调用我们自己实现的 channelRead()。
| |
RocketMQ 通信流程
RocketMQ 通信模块基于 Netty 实现,总体代码量不多。主要是 NettyRemotingServer和NettyRemotingClient,分别对应通信的服务端和客户端。根据前面的 Netty 示例,我们要理解 RocketMQ 如何基于 Netty 通信,只需要知道 4 个地方:NettyRemotingServer 如何初始化,NettyRemotingClient 初始化,如何基于 NettyRemotingClient 发送消息,无论是客户端还是服务端收到数据后都需要 Handler 来处理。

- Broker/NameServer 需要启动 Netty 服务端。Broker 我们后面会进一步分析,只需要知道 Broker 启动的时候会调用 NettyRemotingServer.start() 方法初始化 Netty 服务器。 主要做了 4 件事:配置 BossGroup/WorkerGroup NioEventLoopGroup 线程组,配置 Channel,添加 NettyServerHandler,调用 serverBootstrap.bind() 监听端口等待客户端连接。
- Producer/Consumer 需要启动 Netty 客户端,在生产者启动流程中 MQClientInstantce 启动通信服务模块,其实就是调用NettyRemotingClient.start() 初始化 Netty 客户端。 主要做了 3 件事:配置客户端 NioEventLoopGroup 线程组,配置 Channel,添加 NettyClientHandler。
- 客户端配置了 Channel,但是 Channel 还没有创建,因为 Channel 肯定要和具体的 Server IP Addr 关联。在同步消息发送流程中,调用 NettyRemoteClient.invokeSync(),从 channelTables 缓存中获取或者创建一个新的 Channel,其实就是调用 bootstrap.connect() 连接到 NettyServer,创建用于通信的 Channel。
- 有了 Channel 后,Producer 调用 Channel.writeAndFlush() 将数据发送给服务器。NettyRemotingServer WorkerGroup 处理可读事件,调用 NettyServerHandler 处理数据。
- NettyServerHandler 调用 processMessageReceived方法。processMessageReceived 方法做了什么呢?通过传入的请求码 RequestCode 区别不同的请求,不同的请求定义了不同的 Processor。例如,是生产者存入消息使用 SendMessageProcessor,查询消息使用 QueryMessageProcessor,拉取消息使用 PullMessageProcessor。这些 Processor 在服务端初始化的时候,以 RequestCode 为 Key 添加到 Processor 缓存中。processMessageReceived 就是根据 RequeseCode 获取不同的 Processor,处理完后把结果返回给 NettyRemotingClient。
- NettyRemotingClient 收到可读事件,调用 NettyClientHandler 处理返回结果。NettyClientHandler也调用processMessageReceived 处理返回结果。processMessageReceived 从以 opaque 为 key ResponseTables 缓存冲取出 ResponseFuture,将返回结果设置到 ResponseFuture。同步消息则执行 responseFuture.putResponse(),异步调用执行回调。
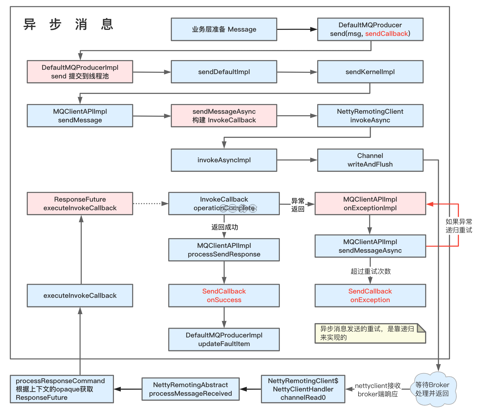
异步发送
除了同步消息发送,RocketMQ 还支持异步发送。我们只需要在前面是示例中稍作修改就会得到一个异步发送示例,最大的不同在于发送的时候传入 SendCallback 接收异步返回结果回调。
| |
同步发送个异步发送主要的过程都是一样的,不同点在于同步消息调用 Netty Channel.writeAndFlush 之后是 waitResponse 等待 Broker 返回,而异步消息是调用预先定义好的回调函数。

异步消息和同步消息整体差不多,可以说在基于 Netty 实现异步消息比同步消息还要简单一下,我们这里主要来看一些不同点:
- 调用 DefaultMQProducer 异步发送接口需要我们定义 SendCallback 回调函数,在执行成功或者执行失败后回调。
- DefaultMQProducerImp 中的 send 方法会将异步发送请求封装成 Runable 提交到线程池,然后业务线程就直接返回了。
- sendDefaultImpl 计算重试同步和异步消息有区别,异步消息在这里不会重试,而是在后面结果返回的时候通过递归重试。
- 跟着调用链到 sendMessageAsync 方法,需要注意的是这里构建了 InvokeCallback 实例,ResponseFuture 会持有该实例,Netty 结果返回后调用该实例的方法。
- 下面就是正常的 Netty 数据发送流程,直到 Broker 处理完请求,返回结果。NettyRemotingClient 处理可读事件,NettyClientHandler 处理返回结果,调用 ResponseFuture.executeInokeCallback,进而调用 InvokeCallback.operationComplete.
- 如果 Broker 返回结果是成功的,则封装返回结果 SendResult,并回调业务实现的 SendCallback.onSucess 方法,更新容错项。
- 如果 Broker 返回失败,或出现任何异常则执行重试,重试超过 retryTimesWhenSendFailed 次则回调业务定义的 SendCallback.onException方法。
总结
以上就是 RocketMQ 消息发送的主要内容,我们简单的总结下:
- 生产者启动:主要是调用 NettyRemotingClient.start() 初始化 Netty 客户端,并启动 5 个后台线程;
- 消息发送:业务层封装发送的消息,逻辑层进行层层校验及封装,轮询策略选择一个 MessageQueue 发送(重试),通信层基于 Netty 将消息发送给 Broker。
- 通信机制:基于 Netty 实现,只需要留意 NettyRemotingServer/NettyRemotingClient 的初始化,并且在通道变得可读/可写时,会调用 NettyServerhandler/NettyClienthandler 进行处理。
- 同步异步:同步和异步消息大同小异,只是同步消息通过 Netty 发送请求后会执行 ResponseFuture.waitResponse() 阻塞等待,而异步消息发送请求后不会等待,请求返回后调用 SendCallback 回调。

参考文献
丁威, 周继锋. RocketMQ技术内幕:RocketMQ架构设计与实现原理. 机械工业出版社, 2019-01.
李伟. RocketMQ分布式消息中间件:核心原理与最佳实践. 电子工业出版社, 2020-08.
杨开元. RocketMQ实战与原理解析. 机械工业出版社, 2018-06.